Тут я подумаю, как можно сделать.....Xzarus писал(а):изготовление номерных наклеек из клейкого тонкого пластика лазером.
Генерация G-кода, из текста, рисунка, и файлов PLT, DXF
- selenur
- Почётный участник

- Сообщения: 4605
- Зарегистрирован: 21 авг 2013, 19:44
- Репутация: 1622
- Настоящее имя: Сергей
- Откуда: Новый Уренгой
- Контактная информация:
Re: Генерация G-кода, из текста, рисунка, и файлов PLT, DXF
Мой сайт: http://selenur.ru
Исходники моих программ: https://github.com/selenur
Instagram https://www.instagram.com/zheigurov/
Исходники моих программ: https://github.com/selenur
Instagram https://www.instagram.com/zheigurov/
-
Xzarus
- Новичок
- Сообщения: 2
- Зарегистрирован: 11 янв 2018, 11:29
- Репутация: 0
- Настоящее имя: Руслан Николаевич
- Контактная информация:
Re: Генерация G-кода, из текста, рисунка, и файлов PLT, DXF
Добрый день!
Нашел решение своей проблемы в Art сam, хочу поделиться может поможет Вам.
создал необходимые векторные контура, затем наложил на них штриховку из прямых векторов с необходимым шагом,
выделил все и сделал обрезку векторов в точках пересечения
удалил руками все ненужное и получил результат - затем сделал G-код обработки по векторам. и столкнулся с другой проблемой при выполнении программы в MACH3
каждый штрих в строке выполняется с остановкой каретки для вкл/выкл лазера по оси Z
вопрос: есть ли возможность в G-код включать условия с использованием координаты (сейчас поясню__))
я задаю стандартное движение в первой строке на Y1 движение от X1 до X35 со скоростью F120 и теперь самое важное
если Х= 2 то Z-1 если Х=4 то Z1 (первый штрих в строке) , если Х= 10 то Z-1 если Х=20 то Z1 (второй штрих в строке)
Нашел решение своей проблемы в Art сam, хочу поделиться может поможет Вам.
создал необходимые векторные контура, затем наложил на них штриховку из прямых векторов с необходимым шагом,
выделил все и сделал обрезку векторов в точках пересечения
удалил руками все ненужное и получил результат - затем сделал G-код обработки по векторам. и столкнулся с другой проблемой при выполнении программы в MACH3
каждый штрих в строке выполняется с остановкой каретки для вкл/выкл лазера по оси Z
вопрос: есть ли возможность в G-код включать условия с использованием координаты (сейчас поясню__))
я задаю стандартное движение в первой строке на Y1 движение от X1 до X35 со скоростью F120 и теперь самое важное
если Х= 2 то Z-1 если Х=4 то Z1 (первый штрих в строке) , если Х= 10 то Z-1 если Х=20 то Z1 (второй штрих в строке)
- Mecal305
- Кандидат
- Сообщения: 84
- Зарегистрирован: 21 июн 2017, 22:58
- Репутация: 17
- Настоящее имя: Александр
- Откуда: Минск
- Контактная информация:
Re: Генерация G-кода, из текста, рисунка, и файлов PLT, DXF
попробуй увеличить скорость оси z и сбрось пример кода
- selenur
- Почётный участник

- Сообщения: 4605
- Зарегистрирован: 21 авг 2013, 19:44
- Репутация: 1622
- Настоящее имя: Сергей
- Откуда: Новый Уренгой
- Контактная информация:
Re: Генерация G-кода, из текста, рисунка, и файлов PLT, DXF
В grbl контроллерах, что-бы не было остановок, применяется метод при котором используется команда S-регулировка мощности, а не M3,M5. Если представим прямую на которой несколько отрезков, то в тех местах где нужно выжигать устанавливается значение S1000, а там где не нужно S0, и тогда остановок нет.Xzarus писал(а):каждый штрих в строке выполняется с остановкой каретки для вкл/выкл лазера по оси Z
Может в маче так-же?
Мой сайт: http://selenur.ru
Исходники моих программ: https://github.com/selenur
Instagram https://www.instagram.com/zheigurov/
Исходники моих программ: https://github.com/selenur
Instagram https://www.instagram.com/zheigurov/
- Mecal305
- Кандидат
- Сообщения: 84
- Зарегистрирован: 21 июн 2017, 22:58
- Репутация: 17
- Настоящее имя: Александр
- Откуда: Минск
- Контактная информация:
Re: Генерация G-кода, из текста, рисунка, и файлов PLT, DXF
в mach3Mecal305 писал(а):попробуй увеличить скорость оси z
-
wip85
- Кандидат
- Сообщения: 86
- Зарегистрирован: 03 сен 2017, 09:29
- Репутация: 2
- Настоящее имя: Никита
- Контактная информация:
Re: Генерация G-кода, из текста, рисунка, и файлов PLT, DXF
Скажите как сделать фрезеровку???? Я хочу вырезать плату тоесть контур платы внутренний и наружний. Плата имеет вид окружности мне нужно обрезать текстолить с наружной стороны и вырезать внутреннюю чать. Как сделать присет??? Я как только ни пробовал не получается. Спасибо
- Mecal305
- Кандидат
- Сообщения: 84
- Зарегистрирован: 21 июн 2017, 22:58
- Репутация: 17
- Настоящее имя: Александр
- Откуда: Минск
- Контактная информация:
Re: Генерация G-кода, из текста, рисунка, и файлов PLT, DXF
Скажите Сергей может возможно в модуле создания букв либо ином получить G-kod не контура буквы а полностью выезженной
- selenur
- Почётный участник

- Сообщения: 4605
- Зарегистрирован: 21 авг 2013, 19:44
- Репутация: 1622
- Настоящее имя: Сергей
- Откуда: Новый Уренгой
- Контактная информация:
Re: Генерация G-кода, из текста, рисунка, и файлов PLT, DXF
В ближайшее время напишу, сейчас начали поступать вопросы как сделать ту или иную задачу с помощью программы, и вот сейчас готовлю ответы, в том числе и на этот вопрос.wip85 писал(а):Скажите как сделать фрезеровку???? Я хочу вырезать плату тоесть контур платы внутренний и наружний. Плата имеет вид окружности мне нужно обрезать текстолить с наружной стороны и вырезать внутреннюю чать. Как сделать присет??? Я как только ни пробовал не получается. Спасибо
Мой сайт: http://selenur.ru
Исходники моих программ: https://github.com/selenur
Instagram https://www.instagram.com/zheigurov/
Исходники моих программ: https://github.com/selenur
Instagram https://www.instagram.com/zheigurov/
- selenur
- Почётный участник

- Сообщения: 4605
- Зарегистрирован: 21 авг 2013, 19:44
- Репутация: 1622
- Настоящее имя: Сергей
- Откуда: Новый Уренгой
- Контактная информация:
Re: Генерация G-кода, из текста, рисунка, и файлов PLT, DXF
Возможно например так:Mecal305 писал(а):Скажите Сергей может возможно в модуле создания букв либо ином получить G-kod не контура буквы а полностью выезженной
https://www.youtube.com/watch?v=NUrw7e9V9kg
Мой сайт: http://selenur.ru
Исходники моих программ: https://github.com/selenur
Instagram https://www.instagram.com/zheigurov/
Исходники моих программ: https://github.com/selenur
Instagram https://www.instagram.com/zheigurov/
- Mecal305
- Кандидат
- Сообщения: 84
- Зарегистрирован: 21 июн 2017, 22:58
- Репутация: 17
- Настоящее имя: Александр
- Откуда: Минск
- Контактная информация:
Re: Генерация G-кода, из текста, рисунка, и файлов PLT, DXF
Спасибо большое. Я как раз на вашем канале смотрел как из рисунка сделать код с закраской. Тоже попробовал на одном рисунке на вышло выбило ошибку на втором получилось но закраска не очень удачная.
- selenur
- Почётный участник

- Сообщения: 4605
- Зарегистрирован: 21 авг 2013, 19:44
- Репутация: 1622
- Настоящее имя: Сергей
- Откуда: Новый Уренгой
- Контактная информация:
Re: Генерация G-кода, из текста, рисунка, и файлов PLT, DXF
В ближайшее время постараюсь помочь с решением, как отвечу на накопившиеся вопросы по программе ранееMecal305 писал(а):Спасибо большое. Я как раз на вашем канале смотрел как из рисунка сделать код с закраской. Тоже попробовал на одном рисунке на вышло выбило ошибку на втором получилось но закраска не очень удачная.
Мой сайт: http://selenur.ru
Исходники моих программ: https://github.com/selenur
Instagram https://www.instagram.com/zheigurov/
Исходники моих программ: https://github.com/selenur
Instagram https://www.instagram.com/zheigurov/
- Mecal305
- Кандидат
- Сообщения: 84
- Зарегистрирован: 21 июн 2017, 22:58
- Репутация: 17
- Настоящее имя: Александр
- Откуда: Минск
- Контактная информация:
Re: Генерация G-кода, из текста, рисунка, и файлов PLT, DXF
Вот получил результат Сейчас уменьшу количество точек и пойду пробовать выжигать
- selenur
- Почётный участник

- Сообщения: 4605
- Зарегистрирован: 21 авг 2013, 19:44
- Репутация: 1622
- Настоящее имя: Сергей
- Откуда: Новый Уренгой
- Контактная информация:
Re: Генерация G-кода, из текста, рисунка, и файлов PLT, DXF
А вот эти линии так и должны быть??? или артефакты на рисунке?? Если артефакты то можно сделать так: Уменьшив яркость, эти артефакты теряютсяMecal305 писал(а):Вот получил результат Сейчас уменьшу количество точек и пойду пробовать выжигать
Мой сайт: http://selenur.ru
Исходники моих программ: https://github.com/selenur
Instagram https://www.instagram.com/zheigurov/
Исходники моих программ: https://github.com/selenur
Instagram https://www.instagram.com/zheigurov/
- Mecal305
- Кандидат
- Сообщения: 84
- Зарегистрирован: 21 июн 2017, 22:58
- Репутация: 17
- Настоящее имя: Александр
- Откуда: Минск
- Контактная информация:
Re: Генерация G-кода, из текста, рисунка, и файлов PLT, DXF
да это артефакты и я их смог убрать
- Mecal305
- Кандидат
- Сообщения: 84
- Зарегистрирован: 21 июн 2017, 22:58
- Репутация: 17
- Настоящее имя: Александр
- Откуда: Минск
- Контактная информация:
Re: Генерация G-кода, из текста, рисунка, и файлов PLT, DXF
как то задать меньший шаг изменения маштаба при прокрутки колесиком мыши есть возможность?
- selenur
- Почётный участник

- Сообщения: 4605
- Зарегистрирован: 21 авг 2013, 19:44
- Репутация: 1622
- Настоящее имя: Сергей
- Откуда: Новый Уренгой
- Контактная информация:
Re: Генерация G-кода, из текста, рисунка, и файлов PLT, DXF
Пока такой возможности нет....Mecal305 писал(а):как то задать меньший шаг изменения маштаба при прокрутки колесиком мыши есть возможность?
Мой сайт: http://selenur.ru
Исходники моих программ: https://github.com/selenur
Instagram https://www.instagram.com/zheigurov/
Исходники моих программ: https://github.com/selenur
Instagram https://www.instagram.com/zheigurov/
- Mecal305
- Кандидат
- Сообщения: 84
- Зарегистрирован: 21 июн 2017, 22:58
- Репутация: 17
- Настоящее имя: Александр
- Откуда: Минск
- Контактная информация:
Re: Генерация G-кода, из текста, рисунка, и файлов PLT, DXF
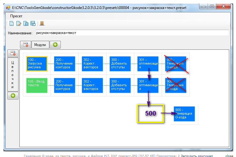
как правильно создать пресет чтоб картинка была с текстом заполнена
- selenur
- Почётный участник

- Сообщения: 4605
- Зарегистрирован: 21 авг 2013, 19:44
- Репутация: 1622
- Настоящее имя: Сергей
- Откуда: Новый Уренгой
- Контактная информация:
Re: Генерация G-кода, из текста, рисунка, и файлов PLT, DXF
Для этого нужно сделать 3-ю цепочку действий, и в ней разместить модуль 500, который будет получать данные из 1 и 2-й цепочки действий: И на выходе получишь единый G-кодMecal305 писал(а):как правильно создать пресет чтоб картинка была с текстом заполнена
Так-же в модуле 500 в предварительном просмотре будет виден итоговый результат объединения.
Последний раз редактировалось selenur 14 янв 2018, 00:39, всего редактировалось 1 раз.
Мой сайт: http://selenur.ru
Исходники моих программ: https://github.com/selenur
Instagram https://www.instagram.com/zheigurov/
Исходники моих программ: https://github.com/selenur
Instagram https://www.instagram.com/zheigurov/
- Mecal305
- Кандидат
- Сообщения: 84
- Зарегистрирован: 21 июн 2017, 22:58
- Репутация: 17
- Настоящее имя: Александр
- Откуда: Минск
- Контактная информация:
Re: Генерация G-кода, из текста, рисунка, и файлов PLT, DXF
Сегей у меня при создании с картинки векторов для выжигания после загрузки рисунка при переходе в следующий модуль вектора не отображаются. Подскажите что можно сделать