Контроллеры myCNC

Контроллеры, драйверы, датчики, управляющие устройства.
Jael_Dace
Новичок
Сообщения: 3
Зарегистрирован: 31 мар 2023, 06:25
Репутация: 0
Настоящее имя: Jael Dace
Контактная информация:

Re: Контроллеры myCNC

Сообщение Jael_Dace »

niksooon писал(а): как задается центр дуг IJK в относительных ил абсолютных координатах...
Это в настройках или в коде?
Сегодня буду там, проверю.
lkbyysq
Мастер
Сообщения: 2284
Зарегистрирован: 14 май 2016, 09:40
Репутация: 346
Настоящее имя: Станислав Ерофеев
Откуда: Санкт-Петербург

Re: Контроллеры myCNC

Сообщение lkbyysq »

Jael_Dace писал(а): Это в настройках или в коде?
Это правило. Задаётся в ЧПУ и в САМ.
САМу как писать.
ЧПУ как читать.
Аватара пользователя
niksooon
Мастер
Сообщения: 2144
Зарегистрирован: 23 июн 2014, 23:18
Репутация: 1207
Откуда: Кашира
Контактная информация:

Re: Контроллеры myCNC

Сообщение niksooon »

в настройки контроллера раздел что-то бла-бла..... dxf загляни
и там центр окружности задай инкрементальный и смотри что по итогу выйдет .
Сделанное правильно — красиво. Если сделанное тебе не нравится — то и работать оно будет хреново. Перевари, пересверли, выпили заново — ну, или хотя бы покрась.
ken826
Новичок
Сообщения: 1
Зарегистрирован: 16 фев 2023, 19:23
Репутация: 1
Контактная информация:

Re: Контроллеры myCNC

Сообщение ken826 »

Добрый день. Подскажите где указывается ускорение при движении с пульта. С клавиатуры и с экрана выставляется во вкладке движения, а вот где с пульта, найти не могу. Дело в том, что при перемещениях с пульта, сильно жестко тормозит.
putnik
Опытный
Сообщения: 173
Зарегистрирован: 07 апр 2015, 16:31
Репутация: 5
Настоящее имя: Батыр
Контактная информация:

Re: Контроллеры myCNC

Сообщение putnik »

Всех приветствую,
Дело такое подключил к станку шпиндель,
Через out0, out1 на включение шпинделя, обороты регулирую потенциометром, включается-выключается по нажатию М03-М05, если ниже 350-380гц.
Если выше частота, шпиндель не отключается, (шпиндель 600гц 18000об) при уменьшении в ручную частоты, ниже указанных частот, выключается.
Перекидывал провода идущие с платы местами, включается-выключается нормально, но включается М05 выключается М03.
Подскажите, как быть)?
putnik
Опытный
Сообщения: 173
Зарегистрирован: 07 апр 2015, 16:31
Репутация: 5
Настоящее имя: Батыр
Контактная информация:

Re: Контроллеры myCNC

Сообщение putnik »

Доброго времени суток
Подскажите как настроить включение шпинделя через реле, по каманде М3 отключени М5,
Или где почитать за это?
ssisk
Кандидат
Сообщения: 44
Зарегистрирован: 22 фев 2017, 15:16
Репутация: 0
Настоящее имя: Сергей
Контактная информация:

Re: Контроллеры myCNC

Сообщение ssisk »

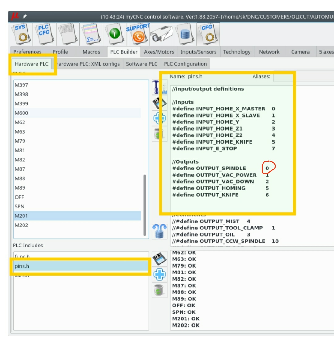
По умолчанию в процедуре М3 и М5 уже прописано включение и выключение выхода, вам нужно либо назначить во вкладке pins.h номер выхода который вы используете (на скрине обвёл, вместо 0 нужно вписать нужный вам выход).
IMG_20230701_225527.jpg (2998 просмотров) <a class='original' href='./download/file.php?id=208225&sid=9987e04b7864de13134d21ca785f531c&mode=view' target=_blank>Загрузить оригинал (219.1 КБ)</a>
Либо непосредственно в процедуре М3 и М5 вместо output_spindle прописать номер выхода.
IMG_20230702_224103.jpg (2932 просмотра) <a class='original' href='./download/file.php?id=208232&sid=9987e04b7864de13134d21ca785f531c&mode=view' target=_blank>Загрузить оригинал (308.98 КБ)</a>
Работать будет и так и так, но первый вариант мне кажется предпочтительнее.
Последний раз редактировалось ssisk 02 июл 2023, 22:43, всего редактировалось 1 раз.
putnik
Опытный
Сообщения: 173
Зарегистрирован: 07 апр 2015, 16:31
Репутация: 5
Настоящее имя: Батыр
Контактная информация:

Re: Контроллеры myCNC

Сообщение putnik »

Попробовал, оба варианта, и одновременно,
Не помогло (
ssisk
Кандидат
Сообщения: 44
Зарегистрирован: 22 фев 2017, 15:16
Репутация: 0
Настоящее имя: Сергей
Контактная информация:

Re: Контроллеры myCNC

Сообщение ssisk »

Какой у Вас контролер? Какой номер выхода прописываете? Во вкладке с выходами пробовали в ручную включать выключать выход который используете, запуск шпинделя есть?
putnik
Опытный
Сообщения: 173
Зарегистрирован: 07 апр 2015, 16:31
Репутация: 5
Настоящее имя: Батыр
Контактная информация:

Re: Контроллеры myCNC

Сообщение putnik »

Контроллер ЕТ7, выход 11, релейный, во вкладке пробовал, всё щёлкает шпиндель запускается.
ssisk
Кандидат
Сообщения: 44
Зарегистрирован: 22 фев 2017, 15:16
Репутация: 0
Настоящее имя: Сергей
Контактная информация:

Re: Контроллеры myCNC

Сообщение ssisk »

Если скините свой профиль могу проверить на своём контроллере, у меня всё работает по первому примеру.
Я кстати исправил вчерашнее своё сообщение, во втором варианте немного не верно написал, должны работать оба варианта.
А вы пробуете кнопкой М03 запуск? Не пробовали написать программу какую-нибудь чтобы в G-коде была команда М03 и запустить этот код? Может у Вас кнопка в профиле не работает?
putnik
Опытный
Сообщения: 173
Зарегистрирован: 07 апр 2015, 16:31
Репутация: 5
Настоящее имя: Батыр
Контактная информация:

Re: Контроллеры myCNC

Сообщение putnik »

Вообще ситуация такая как писал выше на этой странице, штатно всё работает, кнопка М03 вкл. Шпиндель М05 вык, с УП тоже всё работает, частотник подключен на out0 out1 , единственное.....
По ходу писанины решил снять видео)
https://youtu.be/y2n_j_xPaRE
putnik
Опытный
Сообщения: 173
Зарегистрирован: 07 апр 2015, 16:31
Репутация: 5
Настоящее имя: Батыр
Контактная информация:

Re: Контроллеры myCNC

Сообщение putnik »

Теперь хочу на реле повесить, и второй частотник тоже на м7 - м9
ssisk
Кандидат
Сообщения: 44
Зарегистрирован: 22 фев 2017, 15:16
Репутация: 0
Настоящее имя: Сергей
Контактная информация:

Re: Контроллеры myCNC

Сообщение ssisk »

Не совсем понятно, как вы запускаете шпиндель через out0, out1? У вас в настройках частотника стоит управление с внешнего терминала? Если да, то нужен один выход релейный.
putnik
Опытный
Сообщения: 173
Зарегистрирован: 07 апр 2015, 16:31
Репутация: 5
Настоящее имя: Батыр
Контактная информация:

Re: Контроллеры myCNC

Сообщение putnik »

Тем не менее запускается, мне нужно решить проблему с отключением, или перевести управление на реле.
А как узнать в чём задействован тот или иной выход?
К примеру при включении УП щёлкает реле,15й выход в шапке нет никаких команд, даже на включение шпинделя, при завершении УП отключается,
putnik
Опытный
Сообщения: 173
Зарегистрирован: 07 апр 2015, 16:31
Репутация: 5
Настоящее имя: Батыр
Контактная информация:

Re: Контроллеры myCNC

Сообщение putnik »

ssisk писал(а): вас в настройках частотника стоит управление с внешнего терминала?
Включение шпинделя да, а обороты вручную, потенциометром.
Добавил конфиг.
config 03,07,2023г.zip
(4.55 МБ) 143 скачивания
ssisk
Кандидат
Сообщения: 44
Зарегистрирован: 22 фев 2017, 15:16
Репутация: 0
Настоящее имя: Сергей
Контактная информация:

Re: Контроллеры myCNC

Сообщение ssisk »

Я думаю все беды связаны как раз с тем что вы пытаетесь управлять шпинделем не так как того требует изготовитель частотника и контролера, те два провода что идут на контролер от частотника должны замыкаться между собой, что будет соответствовать команде на запуск шпинделя, при размыкании этих проводов будет команда на остановку шпинделя.
Подключайте эти провода на out11(A) и out11(B)
IMG_20230703_121315.jpg (2861 просмотр) <a class='original' href='./download/file.php?id=208236&sid=9987e04b7864de13134d21ca785f531c&mode=view' target=_blank>Загрузить оригинал (446.94 КБ)</a>
Выписывайте 11 выход как я выше писал в настройках и всё должно работать.
15 выход скорее всего включается и выключается в М03 и М05, нужно смотреть.
putnik
Опытный
Сообщения: 173
Зарегистрирован: 07 апр 2015, 16:31
Репутация: 5
Настоящее имя: Батыр
Контактная информация:

Re: Контроллеры myCNC

Сообщение putnik »

IMG20230703124318.jpg (2857 просмотров) <a class='original' href='./download/file.php?id=208237&sid=9987e04b7864de13134d21ca785f531c&mode=view' target=_blank>Загрузить оригинал (4.43 МБ)</a>
Не выходит
Вложения
IMG20230703124259.jpg (2857 просмотров) <a class='original' href='./download/file.php?id=208238&sid=9987e04b7864de13134d21ca785f531c&mode=view' target=_blank>Загрузить оригинал (4.2 МБ)</a>
ssisk
Кандидат
Сообщения: 44
Зарегистрирован: 22 фев 2017, 15:16
Репутация: 0
Настоящее имя: Сергей
Контактная информация:

Re: Контроллеры myCNC

Сообщение ssisk »

Какой конкретно профиль из приложенных вы используете?
putnik
Опытный
Сообщения: 173
Зарегистрирован: 07 апр 2015, 16:31
Репутация: 5
Настоящее имя: Батыр
Контактная информация:

Re: Контроллеры myCNC

Сообщение putnik »

По команде м3м5 по прежнему работают out0 out1
Профиль X1366M4
Ответить

Вернуться в «Электроника»