WLMill (Windows/Linux (Qt) + WLMotion) - управление фрезерным ЧПУ

Mach, популярные и не очень CAD, CAM. Обсуждение и разработка программ для управления станками.
Vytos
Кандидат
Сообщения: 72
Зарегистрирован: 13 ноя 2018, 18:03
Репутация: 3
Контактная информация:

Re: WLMill (Windows/Linux (Qt) + WLMotion) - управление фрезерным ЧПУ

Сообщение Vytos »

А существует вообще в природе список всех поддерживаемых кодов? В доках, выложенных на сайте, не нашел. Вообще, документация, мягко говоря, так себе.
Аватара пользователя
wldev
Мастер
Сообщения: 1650
Зарегистрирован: 24 янв 2012, 16:04
Репутация: 510
Настоящее имя: Сергей Бочаров
Откуда: Новосибирск
Контактная информация:

Re: WLMill (Windows/Linux (Qt) + WLMotion) - управление фрезерным ЧПУ

Сообщение wldev »

Vytos писал(а): 13 авг 2023, 16:15 А существует вообще в природе список всех поддерживаемых кодов? В доках, выложенных на сайте, не нашел. Вообще, документация, мягко говоря, так себе.
При наведении на MDI высвечивается список.
2023-08-13_20-55-40.png
2023-08-13_20-55-40.png (11.37 КБ) 468 просмотров
Новости: https://t.me/wldevruch
Обсуждения: https://t.me/wldevgr
Cvazist
Мастер
Сообщения: 1155
Зарегистрирован: 16 окт 2017, 16:07
Репутация: 97
Контактная информация:

Re: WLMill (Windows/Linux (Qt) + WLMotion) - управление фрезерным ЧПУ

Сообщение Cvazist »

Vytos писал(а): 13 авг 2023, 16:15 А существует вообще в природе список всех поддерживаемых кодов? В доках, выложенных на сайте, не нашел. Вообще, документация, мягко говоря, так себе.
Вы можете сделать лучше!
Дерзайте!
Аватара пользователя
wldev
Мастер
Сообщения: 1650
Зарегистрирован: 24 янв 2012, 16:04
Репутация: 510
Настоящее имя: Сергей Бочаров
Откуда: Новосибирск
Контактная информация:

Re: WLMill (Windows/Linux (Qt) + WLMotion) - управление фрезерным ЧПУ

Сообщение wldev »

vtgmfg писал(а): 11 авг 2023, 17:20 function M30()
{
//SCRIPT.runFunction("M30A()")
SCRIPT.setTimeout("M30A()",5000)
//SCRIPT.runFunction("Test_Mode_Menu()")
}

// как вот тут закончить выполнение программы с точки зрения WLMill?
// чтобы сбросился прогресс индикатор и остановился таймер времени выполнения УП
// УП чтобы осталась загружена
// а потом автоматически запустилась функция-диалог как поступать дальше c файлами и тп.
// как сделать разрыв тут. можно выйти совсем и нажать кнопку. тогда получается. но я не понимаю почему это нельзя организовать программно.
// иначе приходится этот диалог вставлять в M30 и выходить из него коряво через SCRIPT.includeFile("/Custom/Auto.js")

function M30A() // функция с диалогами про то что делать дальше
{
setTimeout и setInterval заблокированы в MScript. Поправили чтобы не появлялись там...

можно добавить дефолтную функцию которая будет запускаться после полного выполнения программы...
Новости: https://t.me/wldevruch
Обсуждения: https://t.me/wldevgr
Аватара пользователя
wldev
Мастер
Сообщения: 1650
Зарегистрирован: 24 янв 2012, 16:04
Репутация: 510
Настоящее имя: Сергей Бочаров
Откуда: Новосибирск
Контактная информация:

Re: WLMill (Windows/Linux (Qt) + WLMotion) - управление фрезерным ЧПУ

Сообщение wldev »

Vytos писал(а): Вообще, документация, мягко говоря, так себе.
Документация сейчас обновляется.
Не всегда она успевает за текущими возможностями...
Новости: https://t.me/wldevruch
Обсуждения: https://t.me/wldevgr
Vytos
Кандидат
Сообщения: 72
Зарегистрирован: 13 ноя 2018, 18:03
Репутация: 3
Контактная информация:

Re: WLMill (Windows/Linux (Qt) + WLMotion) - управление фрезерным ЧПУ

Сообщение Vytos »

wldev писал(а): 13 авг 2023, 16:56 При наведении на MDI высвечивается список.
Ага. Ок. По хорошему список должен быть в документации, причем всех команд, а не только G. Тут не совсем очевидно, полный ли это список или только часть его - команды которые можно ввести в этом поле.
Cvazist писал(а): 13 авг 2023, 16:59 Вы можете сделать лучше!
Дерзайте!
Могу. Но не буду. :tongue: Я ее уже столько наделался, что больше не хочу. Или только за ооооооочень большие деньги, на которые никто не согласится. :hehehe:
wldev писал(а): 13 авг 2023, 17:04 Документация сейчас обновляется.
Не всегда она успевает за текущими возможностями...
Я имею ввиду даже не столько то, все ли возможности в ней описаны, а сам стиль. Описание должно быть понятно любому более-менее технически грамотному человеку, а не только тем кто "конкретно в теме". У вас же стиль таков, что зачастую человек должен на 90% знать всю кухню, чтобы понять о чем вообще речь. Либо догадываться по косвенным признакам, разбросанным по разным частям доков. Ну про ошибки типа "При установкИ галочки будет...." я вообще молчу - сплошь и рядом.
Последний раз редактировалось Vytos 13 авг 2023, 19:48, всего редактировалось 1 раз.
vtgmfg
Мастер
Сообщения: 1825
Зарегистрирован: 23 июн 2022, 14:13
Репутация: 77
Настоящее имя: Максим
Контактная информация:

Re: WLMill (Windows/Linux (Qt) + WLMotion) - управление фрезерным ЧПУ

Сообщение vtgmfg »

wldev писал(а): setTimeout и setInterval заблокированы в MScript. Поправили чтобы не появлялись там...

можно добавить дефолтную функцию которая будет запускаться после полного выполнения программы...
про дефолтную функцию я понял, как частное решение пойдет, но почему же setTimeout не хочет работать? могут быть и другие ситуации..
в WLXHC.js например она в MScript участвует. то есть скрипт этот штатный не работает на самом деле?
и в описании о том что это только для Lscript - ничего не сказано.

P.S. на самом деле в штатном WLXHC.js setTimeout используется в Lscript и там с ним проблем быть не должно.
Последний раз редактировалось vtgmfg 14 авг 2023, 09:35, всего редактировалось 1 раз.
Cvazist
Мастер
Сообщения: 1155
Зарегистрирован: 16 окт 2017, 16:07
Репутация: 97
Контактная информация:

Re: WLMill (Windows/Linux (Qt) + WLMotion) - управление фрезерным ЧПУ

Сообщение Cvazist »

Vytos писал(а): 13 авг 2023, 19:23
Могу. Но не буду. :tongue: Я ее уже столько наделался, что больше не хочу. Или только за ооооооочень большие деньги, на которые никто не согласится.
Но требовать от другого за бесплатно ЛЕГКО.
vtgmfg
Мастер
Сообщения: 1825
Зарегистрирован: 23 июн 2022, 14:13
Репутация: 77
Настоящее имя: Максим
Контактная информация:

Re: WLMill (Windows/Linux (Qt) + WLMotion) - управление фрезерным ЧПУ

Сообщение vtgmfg »

Cvazist писал(а): 14 авг 2023, 08:55
Vytos писал(а): 13 авг 2023, 19:23
Могу. Но не буду. :tongue: Я ее уже столько наделался, что больше не хочу. Или только за ооооооочень большие деньги, на которые никто не согласится.
Но требовать от другого за бесплатно ЛЕГКО.
и много ты заплатил за линейки с ПИД и FF?
Vytos
Кандидат
Сообщения: 72
Зарегистрирован: 13 ноя 2018, 18:03
Репутация: 3
Контактная информация:

Re: WLMill (Windows/Linux (Qt) + WLMotion) - управление фрезерным ЧПУ

Сообщение Vytos »

Cvazist писал(а): 14 авг 2023, 08:55 Но требовать от другого за бесплатно ЛЕГКО.
И где я хоть что-нибудь ТРЕБОВАЛ? Я даже ничего не просил, не говоря уже о требованиях. Не надо приписывать мне своих выдумок. Я всего лишь констатировал факт, с которым, уверен, многие могут согласиться.
Vytos
Кандидат
Сообщения: 72
Зарегистрирован: 13 ноя 2018, 18:03
Репутация: 3
Контактная информация:

Re: WLMill (Windows/Linux (Qt) + WLMotion) - управление фрезерным ЧПУ

Сообщение Vytos »

wldev писал(а): 11 авг 2023, 16:15 Подпрограммы пока не поддерживаются..
Забыл спросить. А в обозримом будущем планируется добавить?
Аватара пользователя
wldev
Мастер
Сообщения: 1650
Зарегистрирован: 24 янв 2012, 16:04
Репутация: 510
Настоящее имя: Сергей Бочаров
Откуда: Новосибирск
Контактная информация:

Re: WLMill (Windows/Linux (Qt) + WLMotion) - управление фрезерным ЧПУ

Сообщение wldev »

Планируется
Новости: https://t.me/wldevruch
Обсуждения: https://t.me/wldevgr
vtgmfg
Мастер
Сообщения: 1825
Зарегистрирован: 23 июн 2022, 14:13
Репутация: 77
Настоящее имя: Максим
Контактная информация:

Re: WLMill (Windows/Linux (Qt) + WLMotion) - управление фрезерным ЧПУ

Сообщение vtgmfg »

Vytos писал(а): 15 авг 2023, 02:36
wldev писал(а): 11 авг 2023, 16:15 Подпрограммы пока не поддерживаются..
Забыл спросить. А в обозримом будущем планируется добавить?
По крайней мере эту проблему можно обойти минимум 2мя способами - через САМ или через скрипт что мне кажется даже и удобнее.
А есть нерешенные проблемы которые никак не обойти без модификации самой WLMill.ехе. Причем даже не решение проблемы, а функции с помощью которой можно скриптом решить проблему.
Вот например ситуация - намотало стружки или сломало фрезу или просто померещился звук пропуска шагов.. хоумиться? каждый хоуминг без нужды это потеря итоговой точности на любительском станке. нужен хоуминг без обновления и диалог который покажет отклонения по осям и ты может быть поймешь- был пропуск шагов или нет. ну и дальше продолжаем работать с тем что было или принимаем новые значения за машинный ноль и продолжаем работать. скрипт ждет, а функции все нет.
Аватара пользователя
wldev
Мастер
Сообщения: 1650
Зарегистрирован: 24 янв 2012, 16:04
Репутация: 510
Настоящее имя: Сергей Бочаров
Откуда: Новосибирск
Контактная информация:

Re: WLMill (Windows/Linux (Qt) + WLMotion) - управление фрезерным ЧПУ

Сообщение wldev »

Сейчас есть функция проверки положения оси. То есть делается как и хоуминг, но не устанавливается позиция. А выводится сообщение (где колокольчик) о размере расхождения...
Новости: https://t.me/wldevruch
Обсуждения: https://t.me/wldevgr
vtgmfg
Мастер
Сообщения: 1825
Зарегистрирован: 23 июн 2022, 14:13
Репутация: 77
Настоящее имя: Максим
Контактная информация:

Re: WLMill (Windows/Linux (Qt) + WLMotion) - управление фрезерным ЧПУ

Сообщение vtgmfg »

wldev писал(а): 15 авг 2023, 12:22 Сейчас есть функция проверки положения оси. То есть делается как и хоуминг, но не устанавливается позиция. А выводится сообщение (где колокольчик) о размере расхождения...
знаю, есть, но это не то, это медленно, это отдельно по осям, это не тач, это выпадающие многоэтажные меню - короче это не для среднего ума - проверить хоуминг.
И я могу сделать как мне нужно в скрипте - нажал на кнопку - получил результат. но нет функции.
Вернее даже так - функция есть - но нерабочая
Vytos
Кандидат
Сообщения: 72
Зарегистрирован: 13 ноя 2018, 18:03
Репутация: 3
Контактная информация:

Re: WLMill (Windows/Linux (Qt) + WLMotion) - управление фрезерным ЧПУ

Сообщение Vytos »

wldev писал(а): 15 авг 2023, 10:16 Планируется
Есть надежда, что в этом году?:)
vtgmfg
Мастер
Сообщения: 1825
Зарегистрирован: 23 июн 2022, 14:13
Репутация: 77
Настоящее имя: Максим
Контактная информация:

Re: WLMill (Windows/Linux (Qt) + WLMotion) - управление фрезерным ЧПУ

Сообщение vtgmfg »

Я функцию хоуминга(проверку) уже год жду, чтобы скриптом сделать функционал который мне нужен.
И обойти это никак нельзя или я не знаю.
Есть и другие функции расширяющие возможности диалогов для организации интерфейса и тп..
И тоже ничего не сделаешь так как это все в программе. А будет ли это когда-нибудь реализовано - хз.

А чтобы организовать циклы скриптом - вроде бы нет проблем. Будет меню (или текстовый файл) где нужно забить сколько раз по Х и по Y и какие дистанции, 4 поля. и G54 будет двигаться по этой сетке.
даже вот думаю - может и мне пригодился бы такой функционал.
Аватара пользователя
shad
Новичок
Сообщения: 27
Зарегистрирован: 15 окт 2012, 16:13
Репутация: 4
Настоящее имя: Андрей
Откуда: Россия
Контактная информация:

Re: WLMill (Windows/Linux (Qt) + WLMotion) - управление фрезерным ЧПУ

Сообщение shad »

vtgmfg писал(а): 19 авг 2023, 16:11 Я функцию хоуминга(проверку) уже год жду, чтобы скриптом сделать функционал который мне нужен.
Добрый день. А почему бы не воспользоваться функцией для начала поиска нулей, которая предоставляется в макросе?
Или необходимый функционал требует дополнительно еще что то?
Вложения
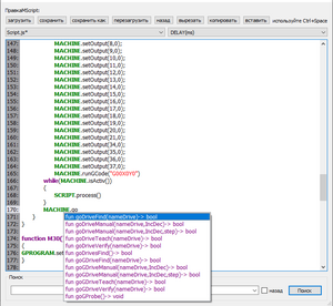
2023-08-21_165715.png (325 просмотров) <a class='original' href='./download/file.php?id=208774&mode=view' target=_blank>Загрузить оригинал (33.88 КБ)</a>
vtgmfg
Мастер
Сообщения: 1825
Зарегистрирован: 23 июн 2022, 14:13
Репутация: 77
Настоящее имя: Максим
Контактная информация:

Re: WLMill (Windows/Linux (Qt) + WLMotion) - управление фрезерным ЧПУ

Сообщение vtgmfg »

DriveFind пробовал год назад. не работает как должна бы. да и не подходит по смыслу. Когда появилась DriveVerify я хз - это надо еще догадываться - какая функция что значит - вполне возможно что тогда же. Но она тоже не работает как нужно. У них всех возникают какие то проблемы если есть в скрипте перед ними что то еще - а в этом часть смысла. Есть какой то извращенный вариант записи когда Verify таки работает.. но координаты он возвращает неверные и вообще как будто в параллельном мире - по консоли ничего не поймешь, что за чем следует во времени.
Ну и кроме этого нужно чтобы работал режим симуляции. в Probe он есть и это совсем другое дело.
наверное можно было бы как то отмодить Probe для этого - но там 3 входа надо обслужить.
Собственно хоум частный случай измерений.
Аватара пользователя
shad
Новичок
Сообщения: 27
Зарегистрирован: 15 окт 2012, 16:13
Репутация: 4
Настоящее имя: Андрей
Откуда: Россия
Контактная информация:

Re: WLMill (Windows/Linux (Qt) + WLMotion) - управление фрезерным ЧПУ

Сообщение shad »

Скиньте свой макрос где это не работает я посмотрю у себя. Насколько я знаю скрипт крутится в отдельном потоке и не должно быть проблем. Нужно еще учитывать, что если Вы ждете окончание какого либо события, то нужно в цикле ожидания вызывать SCRIPT.process(). В этом случае скрипт будет давать возможность работать другим процессам.
Каждую функцию внутри скрипта нужно представлять как последовательность необходимых действий шаг за шагом - запустили функцию, ждем выполнения (если например нужно куда то переместиться или выполнить поиск нулей), потом переходим к следующей функции. Если этого не делать, то будут непредсказуемые результаты.
DriveVerify если я не ошибаюсь как раз запускает поиск нулей, но без их обнуления и подсчетом ошибки позиционирования. Думаю вызывать ее из скрипта не имеет большого смысла. Если же говорить о DriveFind и goDrivesFind для запуска поиска нулей всех используемых осей в порядке прописанном в настройках, то они работают норм.
Еще нужно обязательно выполнять проверку например перед запуском поиска нулей того, что машина не занята другим процессом с помощью MACHINE.isEnable() и MACHINE.isBusy()
Ответить

Вернуться в «Windows / Mach»