то есть, если создать в ArtCam окружность установив галку в опции "создавать дугами" затем сделать УП обработки по профилю, поставив врезание по спирали, получив такую симуляцию: постпроцессор для экспорта NC-Studio-Arc.con
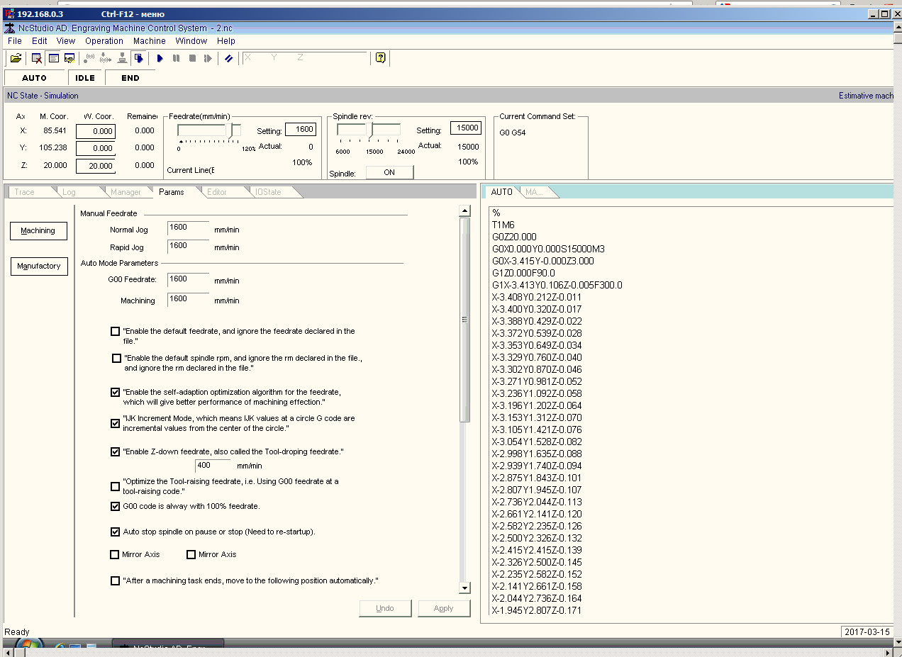
а когда пробую в nc-studio симуляцию, получается такая бяка: настройки nc-studio
Код: Выделить всё
%
T1M6
G0Z20.000
G0X0.000Y0.000S15000M3
G0X-3.415Y-0.000Z3.000
G1Z0.000F90.0
G1X-3.413Y0.106Z-0.005F300.0
X-3.408Y0.212Z-0.011
X-3.400Y0.320Z-0.017
X-3.388Y0.429Z-0.022
X-3.372Y0.539Z-0.028
X-3.353Y0.649Z-0.034
X-3.329Y0.760Z-0.040
X-3.302Y0.870Z-0.046
X-3.271Y0.981Z-0.052
X-3.236Y1.092Z-0.058
X-3.196Y1.202Z-0.064
X-3.153Y1.312Z-0.070
X-3.105Y1.421Z-0.076
X-3.054Y1.528Z-0.082
X-2.998Y1.635Z-0.088
X-2.939Y1.740Z-0.094
X-2.875Y1.843Z-0.101
X-2.807Y1.945Z-0.107
X-2.736Y2.044Z-0.113
X-2.661Y2.141Z-0.120
X-2.582Y2.235Z-0.126
X-2.500Y2.326Z-0.132
X-2.415Y2.415Z-0.139
X-2.326Y2.500Z-0.145
X-2.235Y2.582Z-0.152
X-2.141Y2.661Z-0.158
X-2.044Y2.736Z-0.164
X-1.945Y2.807Z-0.171
X-1.843Y2.875Z-0.177
X-1.740Y2.939Z-0.183
X-1.635Y2.998Z-0.189
X-1.528Y3.054Z-0.196
X-1.421Y3.105Z-0.202
X-1.312Y3.153Z-0.208
X-1.202Y3.196Z-0.214
X-1.092Y3.236Z-0.220
X-0.981Y3.271Z-0.226
X-0.870Y3.302Z-0.232
X-0.760Y3.329Z-0.238
X-0.649Y3.353Z-0.244
X-0.539Y3.372Z-0.250
X-0.429Y3.388Z-0.255
X-0.320Y3.400Z-0.261
X-0.212Y3.408Z-0.267
X-0.106Y3.413Z-0.272
X-0.000Y3.415Z-0.278
X0.106Y3.413Z-0.283
X0.212Y3.408Z-0.289
X0.320Y3.400Z-0.294
X0.429Y3.388Z-0.300
X0.539Y3.372Z-0.306
X0.649Y3.353Z-0.311
X0.760Y3.329Z-0.317
X0.870Y3.302Z-0.323
X0.981Y3.271Z-0.329
X1.092Y3.236Z-0.335
X1.202Y3.196Z-0.341
X1.312Y3.153Z-0.347
X1.421Y3.105Z-0.354
X1.528Y3.054Z-0.360
X1.635Y2.998Z-0.366
X1.740Y2.939Z-0.372
X1.843Y2.875Z-0.378
X1.945Y2.807Z-0.385
X2.044Y2.736Z-0.391
X2.141Y2.661Z-0.397
X2.235Y2.582Z-0.404
X2.326Y2.500Z-0.410
X2.415Y2.415Z-0.416
X2.500Y2.326Z-0.423
X2.582Y2.235Z-0.429
X2.661Y2.141Z-0.436
X2.736Y2.044Z-0.442
X2.807Y1.945Z-0.448
X2.875Y1.843Z-0.455
X2.939Y1.740Z-0.461
X2.998Y1.635Z-0.467
X3.054Y1.528Z-0.473
X3.105Y1.421Z-0.479
X3.153Y1.312Z-0.486
X3.196Y1.202Z-0.492
X3.236Y1.092Z-0.498
X3.271Y0.981Z-0.504
X3.302Y0.870Z-0.510
X3.329Y0.760Z-0.516
X3.353Y0.649Z-0.522
X3.372Y0.539Z-0.527
X3.388Y0.429Z-0.533
X3.400Y0.320Z-0.539
X3.408Y0.212Z-0.544
X3.413Y0.106Z-0.550
X3.415Y0.000Z-0.555
X3.413Y-0.106Z-0.561
X3.408Y-0.212Z-0.566
X3.400Y-0.320Z-0.572
X3.388Y-0.429Z-0.578
X3.372Y-0.539Z-0.583
X3.353Y-0.649Z-0.589
X3.329Y-0.760Z-0.595
X3.302Y-0.870Z-0.601
X3.271Y-0.981Z-0.607
X3.236Y-1.092Z-0.613
X3.196Y-1.202Z-0.619
X3.153Y-1.312Z-0.625
X3.105Y-1.421Z-0.631
X3.054Y-1.528Z-0.637
X2.998Y-1.635Z-0.644
X2.939Y-1.740Z-0.650
X2.875Y-1.843Z-0.656
X2.807Y-1.945Z-0.662
X2.736Y-2.044Z-0.669
X2.661Y-2.141Z-0.675
X2.582Y-2.235Z-0.681
X2.500Y-2.326Z-0.688
X2.415Y-2.415Z-0.694
X2.326Y-2.500Z-0.701
X2.235Y-2.582Z-0.707
X2.141Y-2.661Z-0.713
X2.044Y-2.736Z-0.720
X1.945Y-2.807Z-0.726
X1.843Y-2.875Z-0.732
X1.740Y-2.939Z-0.739
X1.635Y-2.998Z-0.745
X1.528Y-3.054Z-0.751
X1.421Y-3.105Z-0.757
X1.312Y-3.153Z-0.763
X1.202Y-3.196Z-0.769
X1.092Y-3.236Z-0.775
X0.981Y-3.271Z-0.781
X0.870Y-3.302Z-0.787
X0.760Y-3.329Z-0.793
X0.649Y-3.353Z-0.799
X0.539Y-3.372Z-0.805
X0.429Y-3.388Z-0.811
X0.320Y-3.400Z-0.816
X0.212Y-3.408Z-0.822
X0.106Y-3.413Z-0.828
X0.000Y-3.415Z-0.833
X-0.106Y-3.413Z-0.838
X-0.212Y-3.408Z-0.844
X-0.320Y-3.400Z-0.850
X-0.429Y-3.388Z-0.855
X-0.539Y-3.372Z-0.861
X-0.649Y-3.353Z-0.867
X-0.760Y-3.329Z-0.873
X-0.870Y-3.302Z-0.879
X-0.981Y-3.271Z-0.885
X-1.092Y-3.236Z-0.891
X-1.202Y-3.196Z-0.897
X-1.312Y-3.153Z-0.903
X-1.421Y-3.105Z-0.909
X-1.528Y-3.054Z-0.915
X-1.635Y-2.998Z-0.921
X-1.740Y-2.939Z-0.927
X-1.843Y-2.875Z-0.934
X-1.945Y-2.807Z-0.940
X-2.044Y-2.736Z-0.946
X-2.141Y-2.661Z-0.953
X-2.235Y-2.582Z-0.959
X-2.326Y-2.500Z-0.965
X-2.415Y-2.415Z-0.972
X-2.500Y-2.326Z-0.978
X-2.582Y-2.235Z-0.985
X-2.661Y-2.141Z-0.991
X-2.736Y-2.044Z-0.997
X-2.807Y-1.945Z-1.000
G2 X-3.415 Y-0.000 I-0.000 J3.415
G1X-3.413Y0.106Z-1.005
X-3.408Y0.212Z-1.011
X-3.400Y0.320Z-1.017
X-3.388Y0.429Z-1.022
X-3.372Y0.539Z-1.028
X-3.353Y0.649Z-1.034
X-3.329Y0.760Z-1.040
X-3.302Y0.870Z-1.046
X-3.271Y0.981Z-1.052
X-3.236Y1.092Z-1.058
X-3.196Y1.202Z-1.064
X-3.153Y1.312Z-1.070
X-3.105Y1.421Z-1.076
X-3.054Y1.528Z-1.082
X-2.998Y1.635Z-1.088
X-2.939Y1.740Z-1.094
X-2.875Y1.843Z-1.101
X-2.807Y1.945Z-1.107
X-2.736Y2.044Z-1.113
X-2.661Y2.141Z-1.120
X-2.582Y2.235Z-1.126
X-2.500Y2.326Z-1.132
X-2.415Y2.415Z-1.139
X-2.326Y2.500Z-1.145
X-2.235Y2.582Z-1.152
X-2.141Y2.661Z-1.158
X-2.044Y2.736Z-1.164
X-1.945Y2.807Z-1.171
X-1.843Y2.875Z-1.177
X-1.740Y2.939Z-1.183
X-1.635Y2.998Z-1.189
X-1.528Y3.054Z-1.196
X-1.421Y3.105Z-1.202
X-1.312Y3.153Z-1.208
X-1.202Y3.196Z-1.214
X-1.092Y3.236Z-1.220
X-0.981Y3.271Z-1.226
X-0.870Y3.302Z-1.232
X-0.760Y3.329Z-1.238
X-0.649Y3.353Z-1.244
X-0.539Y3.372Z-1.250
X-0.429Y3.388Z-1.255
X-0.320Y3.400Z-1.261
X-0.212Y3.408Z-1.267
X-0.106Y3.413Z-1.272
X-0.000Y3.415Z-1.278
X0.106Y3.413Z-1.283
X0.212Y3.408Z-1.289
X0.320Y3.400Z-1.294
X0.429Y3.388Z-1.300
X0.539Y3.372Z-1.306
X0.649Y3.353Z-1.311
X0.760Y3.329Z-1.317
X0.870Y3.302Z-1.323
X0.981Y3.271Z-1.329
X1.092Y3.236Z-1.335
X1.202Y3.196Z-1.341
X1.312Y3.153Z-1.347
X1.421Y3.105Z-1.354
X1.528Y3.054Z-1.360
X1.635Y2.998Z-1.366
X1.740Y2.939Z-1.372
X1.843Y2.875Z-1.378
X1.945Y2.807Z-1.385
X2.044Y2.736Z-1.391
X2.141Y2.661Z-1.397
X2.235Y2.582Z-1.404
X2.326Y2.500Z-1.410
X2.415Y2.415Z-1.416
X2.500Y2.326Z-1.423
X2.582Y2.235Z-1.429
X2.661Y2.141Z-1.436
X2.736Y2.044Z-1.442
X2.807Y1.945Z-1.448
X2.875Y1.843Z-1.455
X2.939Y1.740Z-1.461
X2.998Y1.635Z-1.467
X3.054Y1.528Z-1.473
X3.105Y1.421Z-1.479
X3.153Y1.312Z-1.486
X3.196Y1.202Z-1.492
X3.236Y1.092Z-1.498
X3.271Y0.981Z-1.504
X3.302Y0.870Z-1.510
X3.329Y0.760Z-1.516
X3.353Y0.649Z-1.522
X3.372Y0.539Z-1.527
X3.388Y0.429Z-1.533
X3.400Y0.320Z-1.539
X3.408Y0.212Z-1.544
X3.413Y0.106Z-1.550
X3.415Y0.000Z-1.555
X3.413Y-0.106Z-1.561
X3.408Y-0.212Z-1.566
X3.400Y-0.320Z-1.572
X3.388Y-0.429Z-1.578
X3.372Y-0.539Z-1.583
X3.353Y-0.649Z-1.589
X3.329Y-0.760Z-1.595
X3.302Y-0.870Z-1.601
X3.271Y-0.981Z-1.607
X3.236Y-1.092Z-1.613
X3.196Y-1.202Z-1.619
X3.153Y-1.312Z-1.625
X3.105Y-1.421Z-1.631
X3.054Y-1.528Z-1.637
X2.998Y-1.635Z-1.644
X2.939Y-1.740Z-1.650
X2.875Y-1.843Z-1.656
X2.807Y-1.945Z-1.662
X2.736Y-2.044Z-1.669
X2.661Y-2.141Z-1.675
X2.582Y-2.235Z-1.681
X2.500Y-2.326Z-1.688
X2.415Y-2.415Z-1.694
X2.326Y-2.500Z-1.701
X2.235Y-2.582Z-1.707
X2.141Y-2.661Z-1.713
X2.044Y-2.736Z-1.720
X1.945Y-2.807Z-1.726
X1.843Y-2.875Z-1.732
X1.740Y-2.939Z-1.739
X1.635Y-2.998Z-1.745
X1.528Y-3.054Z-1.751
X1.421Y-3.105Z-1.757
X1.312Y-3.153Z-1.763
X1.202Y-3.196Z-1.769
X1.092Y-3.236Z-1.775
X0.981Y-3.271Z-1.781
X0.870Y-3.302Z-1.787
X0.760Y-3.329Z-1.793
X0.649Y-3.353Z-1.799
X0.539Y-3.372Z-1.805
X0.429Y-3.388Z-1.811
X0.320Y-3.400Z-1.816
X0.212Y-3.408Z-1.822
X0.106Y-3.413Z-1.828
X0.000Y-3.415Z-1.833
X-0.106Y-3.413Z-1.838
X-0.212Y-3.408Z-1.844
X-0.320Y-3.400Z-1.850
X-0.429Y-3.388Z-1.855
X-0.539Y-3.372Z-1.861
X-0.649Y-3.353Z-1.867
X-0.760Y-3.329Z-1.873
X-0.870Y-3.302Z-1.879
X-0.981Y-3.271Z-1.885
X-1.092Y-3.236Z-1.891
X-1.202Y-3.196Z-1.897
X-1.312Y-3.153Z-1.903
X-1.421Y-3.105Z-1.909
X-1.528Y-3.054Z-1.915
X-1.635Y-2.998Z-1.921
X-1.740Y-2.939Z-1.927
X-1.843Y-2.875Z-1.934
X-1.945Y-2.807Z-1.940
X-2.044Y-2.736Z-1.946
X-2.141Y-2.661Z-1.953
X-2.235Y-2.582Z-1.959
X-2.326Y-2.500Z-1.965
X-2.415Y-2.415Z-1.972
X-2.500Y-2.326Z-1.978
X-2.582Y-2.235Z-1.985
X-2.661Y-2.141Z-1.991
X-2.736Y-2.044Z-1.997
X-2.807Y-1.945Z-2.000
G2 X-3.415 Y-0.000 I-0.000 J3.415
G2 X0.000 Y3.415 I3.415 J0.000
G2 X3.415 Y0.000 I0.000 J-3.415
G2 X0.000 Y-3.415 I-3.415 J-0.000
G2 X-3.415 Y-0.000 I-0.000 J3.415
G0Z3.000
G0Z20.000
G0X0Y0
M30
в арткаме окружность создавать не дугами, а отрезками
не используется "врезание по спирали"
есть ли возможность в NC-Studio заставить корректно работать с круговой интерполяцией с одновременным заглублением по Z?

