Дуги в постпроцессоре mach3 powermill для 4й оси

Обсуждение аспектов работы с CAМ программами, подготовка моделей, настройка постпроцессоров, настройка параметров инструментов, обсуждение стратегий обработки, симуляция обработки. Вопросы по G-коду.
tsipa740
Опытный
Сообщения: 168
Зарегистрирован: 16 июн 2020, 00:09
Репутация: 15
Настоящее имя: Sergei
Контактная информация:

Дуги в постпроцессоре mach3 powermill для 4й оси

Сообщение tsipa740 »

Здравствуйте.

Есть моделька, упрощенно вот такая:
arc_pm_project.rar
(25.94 КБ) 132 скачивания
arc.png (1968 просмотров) <a class='original' href='./download/file.php?id=189758&mode=view' target=_blank>Загрузить оригинал (94.55 КБ)</a>
Я сделал:
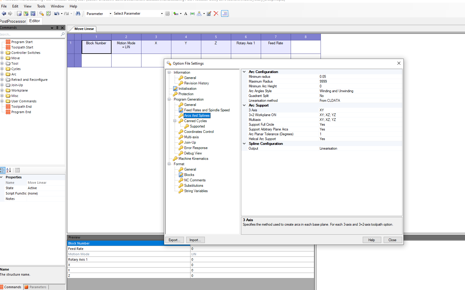
Взял ПП фанука, выковырял всё что было непонятно и/или ругалось, добавил ось в кинематике, сделал вот такие настройки для арков
arc2.png (1968 просмотров) <a class='original' href='./download/file.php?id=189759&mode=view' target=_blank>Загрузить оригинал (90.71 КБ)</a>
Сделал такие настройки для mach3:
m3.png (1968 просмотров) <a class='original' href='./download/file.php?id=189762&mode=view' target=_blank>Загрузить оригинал (169.99 КБ)</a>
Я получил: вот такой вот код
arc.tap.rar
(18.54 КБ) 170 скачиваний
состоящий только из g01 и дёрганные движения поворотной оси и гантри в тех местах где на модели скругление.

Я ожидал: плавные движения оси и гантри, код состоящий из кривых в плоскости XZ вместо миллиона g01 движений.

Уж незнаю важно ли это - скорость F 3000мм/с, ускорение xy 400 z 100 a 250.

Моё понимание проблемы - mach3 не использует constant velocity mode или использует его не так как я его понимаю.

Можно ли сделать как-то чтобы движения были чуть более плавными? Как убедить постпроцессор использовать кривые в плоскости отличной от XY?
NikolayUa24
Мастер
Сообщения: 1407
Зарегистрирован: 31 июл 2013, 20:05
Репутация: 256
Настоящее имя: Николай
Контактная информация:

Re: Дуги в постпроцессоре mach3 powermill для 4й оси

Сообщение NikolayUa24 »

tsipa740 писал(а): Как убедить постпроцессор использовать кривые
Нужно не постпроцессор убеждать а PowerMill.
Вложения
PM.jpg (1955 просмотров) <a class='original' href='./download/file.php?id=189771&mode=view' target=_blank>Загрузить оригинал (51.66 КБ)</a>
Страдания ведут человека к совершенству.
tsipa740
Опытный
Сообщения: 168
Зарегистрирован: 16 июн 2020, 00:09
Репутация: 15
Настоящее имя: Sergei
Контактная информация:

Re: Дуги в постпроцессоре mach3 powermill для 4й оси

Сообщение tsipa740 »

Я пробовал принудить его так делать и он ругается, говорит что осей многовато.
Вложения
rotary_huyotary.png (1937 просмотров) <a class='original' href='./download/file.php?id=189813&mode=view' target=_blank>Загрузить оригинал (174.07 КБ)</a>
Аватара пользователя
Kachik
Мастер
Сообщения: 1413
Зарегистрирован: 13 янв 2017, 16:22
Репутация: 308
Настоящее имя: Сергей
Откуда: Питер
Контактная информация:

Re: Дуги в постпроцессоре mach3 powermill для 4й оси

Сообщение Kachik »

Дуги скорее всего не помогут. Это известная проблема Матча3 - он не умеет нормально синхронизировать скорость поворотной оси, без дёрганья не получится.
NikolayUa24
Мастер
Сообщения: 1407
Зарегистрирован: 31 июл 2013, 20:05
Репутация: 256
Настоящее имя: Николай
Контактная информация:

Re: Дуги в постпроцессоре mach3 powermill для 4й оси

Сообщение NikolayUa24 »

tsipa740 писал(а): Я пробовал принудить
А может так судя по детали
Страдания ведут человека к совершенству.
tsipa740
Опытный
Сообщения: 168
Зарегистрирован: 16 июн 2020, 00:09
Репутация: 15
Настоящее имя: Sergei
Контактная информация:

Re: Дуги в постпроцессоре mach3 powermill для 4й оси

Сообщение tsipa740 »

Kachik писал(а): 13 дек 2020, 23:01 Дуги скорее всего не помогут.
Ну про дуги я не сам придумал, вернее не целиком сам придумал - на форуме разработчиков многие жалуются что констант велосити странно работает и везде рекомендуют убирать полилайт в пользу арков.
Ну так это и есть мой-же пост, деталь та-же, стратегия проекция поверхности, но я так понимаю что нигде он не даст принудить арки когда ось инструмента не вертикально.
Ответить

Вернуться в «CAM пакеты»